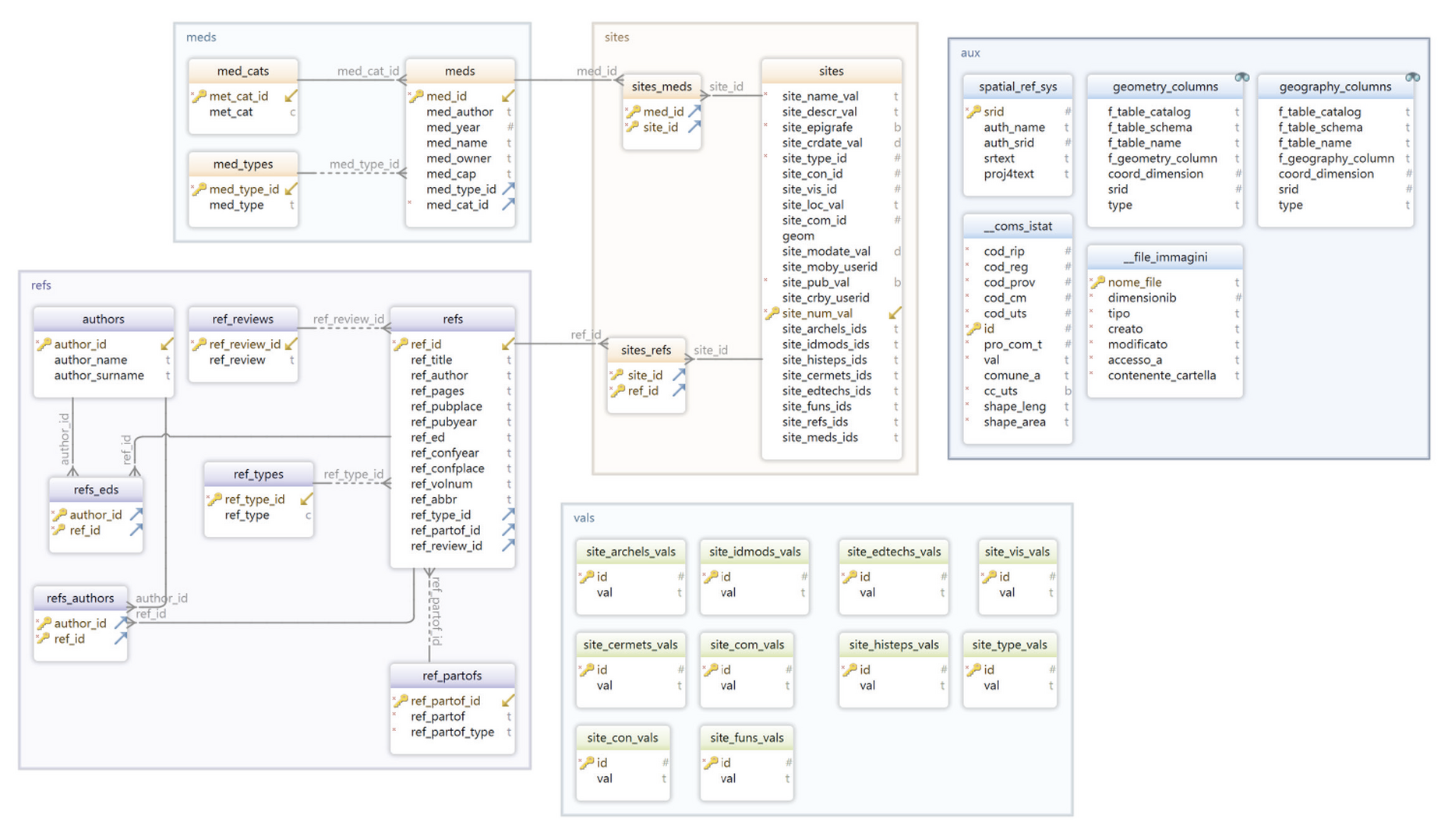
Database architecture
Part of The GISTArc webGIS for the accessibility and sharing of archaeological data in Campania
Position: 6991 (4 views)
Part of The GISTArc webGIS for the accessibility and sharing of archaeological data in Campania
Position: 6991 (4 views)